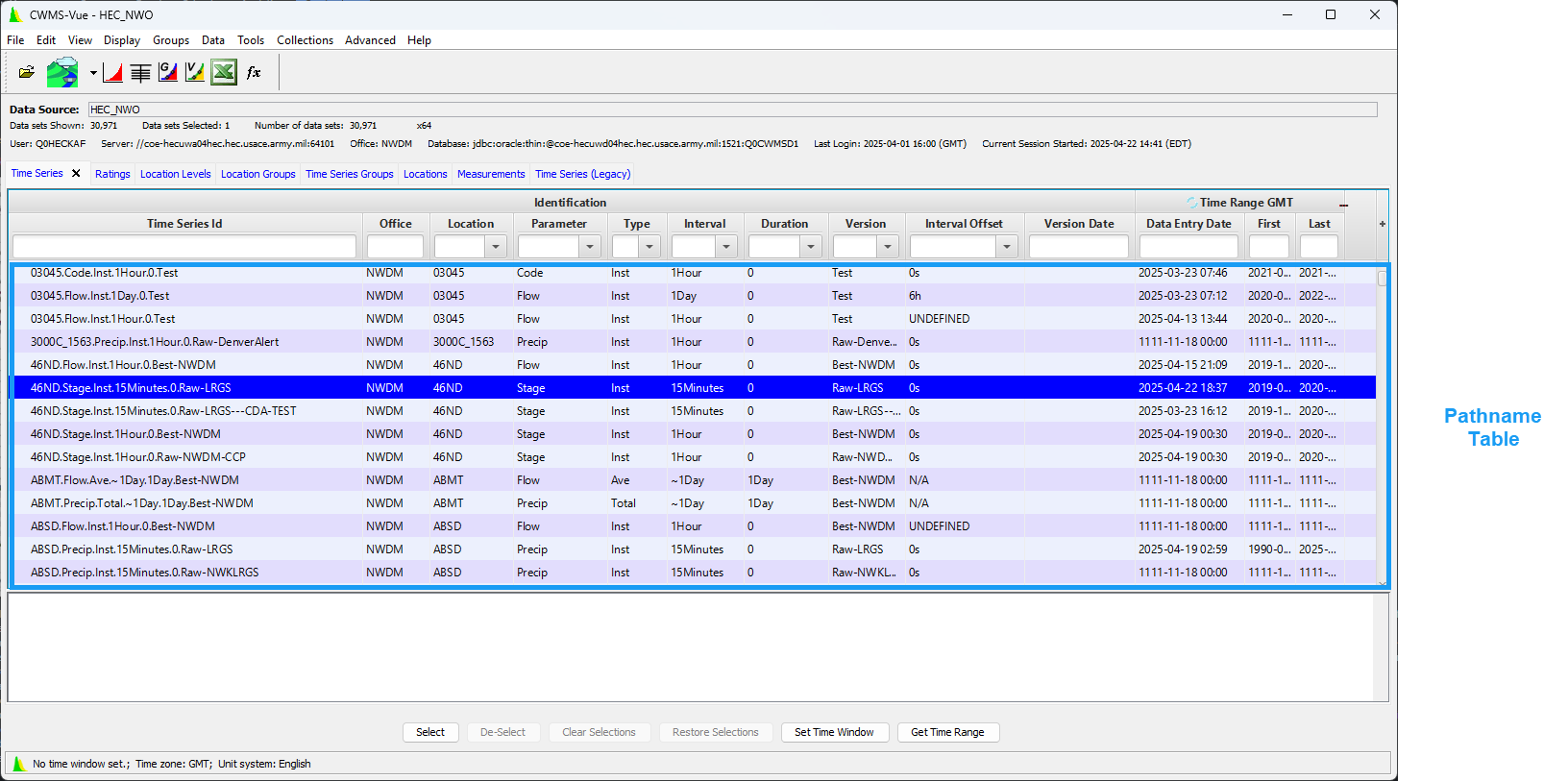
CWMS-Vue User's Manual Introduction Current: Pathname Table Pathname Table The Pathname Table displays the data set names contained in the database. If using the Pathname Filters, the displayed pathnames will change based on user selections. ×