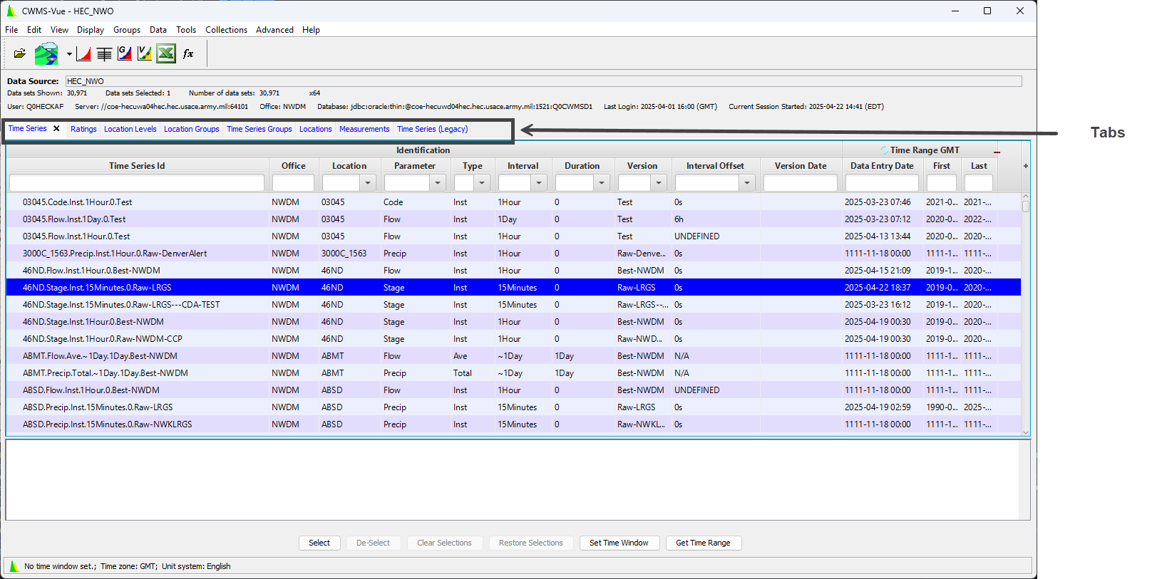
CWMS-Vue User's Manual Introduction Current: Tabs Section Tabs Section The Tabs section allows users to view different aspects of the database/File. For more information on this section please see the Tabs section of the CWMS-Vue User Manual. ×